蒲公英路由器和路由器组网(蒲公英X1和X5路由器:组网和NAS的最实惠与最简单的选择)
在这大数据互联网时代,相信不少朋友都有组网和使用NAS的打算,如何能在最实惠的前提下,通过最简单的方式来实现这个需求,想必不是每个小伙伴都一定知道。毕竟,市面上的可选择太多了,如果买到贵的花冤枉钱不说了,有些产品设计非常不人性化,不仅组网麻烦,搭建NAS也非常的折腾。

其实想花小钱办这两件事并不难,今天就跟大家分享来自蒲公英的两款产品—X1和X5路由器的使用体验,这两款产品都可以轻松实现智能组网以及NAS的需求,而且都是最实惠也最简单的选择,所以有刚需的朋友一起来了解一下。

我们先来看看蒲公英X1路由器,产品的体积很小巧,只有70x70x18mm,整体还没一个巴掌大,外壳部分采用了亲肤的磨砂材质处理,机顶上是品牌的LOGO,接通电源后会点亮,通过不同的颜色表示网络的状态。

机身的一侧从右到左分别是重置键、Type-C的供电接口,以及一个百兆自适应网口,这个网口不仅可以当成WAN口用,也可以当成LAN口用,因为蒲公英路由器X1支持有线接入,同时也支持无线中继。

转过另一侧面是USB接口,我们可以根据需要接入U盘或者移动硬盘,实现NAS的搭建。其实,这个USB接口,除了接入U盘秒变NAS之外,还可以接入3G/4G USB适配器实现上网功能。

就外观方面,其实也没太多的展示,简单看过之后,我们还是来了解一下私有云的搭建过程。这里我接入的是256GB的U盘,别看容量不是很大,但也够存储不少资料和影片了,如果有条件的小伙伴也可以用更大容量的移动硬盘。

蒲公英X1的功能展示,除了路由器基础功能和智能组网之外,还支持私有云搭建、远程访问NAS,云打印以及远程调试。

初次使用需要在电脑端,连接上一个名称为OrayBox-XXXX的wifi信号,根据说明输入地址进入蒲公英管理页面,用路由器底部的SN码与密码进行登录,然后根据提示补全密码。蒲公英X1是路由,同时也是一台智能路由,所以也支持手机配置上网。

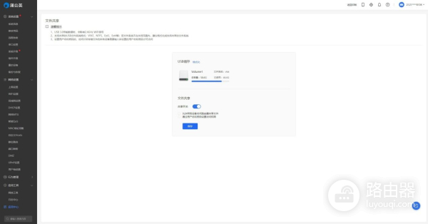
在应用中心板块,找到文件共享 。

可以看到已经插入的USB储存,开启共享并设置访问权限,就完成全部搭建了,是不是超级简单?

完成这些设置之后,在电脑端的网络部分里,找到ORAYBOX文件夹VOL1,这个就是U盘里的文件了,我们可以随意的拷贝、分享、打开,或者浏览里面的内容。

手机端通过网络邻居,我们也同样可以找到共享的ORAYBOX文件夹VOL1,这个盘符就是U盘里的文件,也就是我们的私有云了,无论是存储,还是使用文件,都是挺简单方便。

试了一下播放影片,整体很流畅,没有明显卡顿的情况,拖拽也没任何问题。

组网方面,进入智能组网版块,两步实现成员组网,第一步将当前设备绑定在贝锐帐号下,第二步将设备加入到智能网络中,实现异地互联。

最后根据系统提示,设置登录密码,点击确定,系统会自动生成软件用户,完成组网操作,需要远程办公的人员,就可以通过强大的异地组网功能,实现远程文件访问、打印等功能。

从体验上来说,小而强大的蒲公英X1个人觉得还是不错的,唯一的一个缺点就是这款产品不支持5Gwifi,如果不注重这个功能,这款路由器还是值得入手的。

相比略微简单的蒲公英X1来说,蒲公英X5除了具备智能组网之外,还内嵌花生壳以及支持云管理平台,而且硬件性能也更强大。

当然,外观方面也更硬朗,哑光磨砂的金属外壳,从观感还是触感上来看用料还是很扎实可靠的,当然金属的外壳也带来极好的散热性能,毕竟对于常年需要通电的产品来说,有了很好的散热才能让机器更稳定的工作。

在配置方面,蒲公英路由X5采用了专用的双核处理器,并支持wifi6,与蒲公英X1相比,不仅全面提升数据传输速度,还支持多设备同时高速传输文件以及数据读写,让我们在搭建NAS时提供了有力的支持。

蒲公英路由X5还配备了四根5dBi天线,四根双频天线势必带来更强的无线信号。

接口方面,蒲公英路由X5提供了1 WAN口+4 LAN口的配置,这五个接口都支持千兆网络,同时还具有防雷特性,让我们在体验高速上网的同时,也带来更好的安全保障,所以有更高要求的,个人还是推荐这款产品。

和蒲公英X1一样,也同接入U盘,然后通过网页登录输入路由器背面的SN码以及默认密码admin,即可完成登录,设置部分和蒲公英X1区别不大,这里就不再重复说明了。

需要智能组网,同样先去申请一个Oray帐号,然后并与路由进行绑定,因为整个局域网都是通过这个Oray帐号进行管理的,组网过程也是两个步骤实现组网,操作同上。通过异地局域网进行组建之后,实现远程文件访问、远程协同办公、远程监控、文件共享、访问内网办公系统等等操作。

不同的是,蒲公英路由X5内置了加密芯片,采用非对称RSA/AES的双重算法加密,使得运算速度更快,资源损耗更低,数据的安全性也更高。而且应用支持方面扩展也更多,比如花生壳动态域名解析、向日葵远程开机,都是一些比较强大且实用的功能。

开启USB储存共享功能,就能让我们轻松实现私有云。

从体验上来看,蒲公英X5除了具有方便的异地组网的便利之外,安全信息的保障功能也更强大,同时还支持wifi 6,可以带来更流畅、稳定的上网体验,所以有更高需求的朋友,可以考虑一下这款产品。






