没有宽带的地方如何远程监控(没有无线网监控怎么远程监控)
在介绍产品之前,先给大家说明一下二毛选择这款路由器的初衷。最近几年二毛的父母也跟随着二毛来到了城里生活,可老人家总是叨叨在城里不知道老家的状况,于是只能给老家安装上一组监控,可安装完监控才发现,没有网根本无法远程观看,这不就跟瞎子的眼睛-摆设,一样了么?

于是二毛通过上网查找,发现这样一款可组网的蒲公英智能4G无线工业路由器蒲公英R300A,关键是它的售价还很亲民,而且免去了安装宽带的麻烦,仅需一张4G上网卡就可以把老家的监控变成远程监控摄像头,老人家通过手机就能查看老家的实际情况了。

拿到蒲公英R300A路由器后,二毛没想到的是工业级的路由器竟然这样小巧,大概尺寸是96mm*94mm*28mm,还没家里的电视盒子,而且机身虽然小,可配备的技能可不少,用麻雀虽小五脏俱全来形容它一点也不为过。

首先我们先来看一下这款蒲公英R300A的外观,方盒型的钣金机身采用了镀锌钢板的材料,整体采用了灰黑色的颜色,这也让这款路由器格外沉重,支持IP30级防护、运行环境支持零下20°到零上70°,可以预防静电和雷击,如此彪悍的性能完全展现了蒲公英R300A路由器工业级的品质。

蒲公英R300A的背面是厂商信息和各种参数,而且还非常精巧的设计了蝴蝶卡扣方便在户外挂装使用。

不同于普通路由器,这款蒲公英R300A的设计师充分考虑到了户外使用路由器的场景,在路由器的一侧设计标准DIN35mm轨道挂钩,这让蒲公英R300A在与电气柜等机柜设备配合使用时非常方便安装固定。

机身的另一侧则设计了信号指示区,自上而下分别为系统状态灯、wifi信号灯、4G网络灯,使用时我们可以一眼通过对应信号灯的强弱来判断路由器的状态和信号的强弱。

在路由器的上下两侧配置更加丰富,上侧一面主要设置分别为wifi天线接口、4G卡槽、地线接口、WPS键、重置键RST、最后是4G天线接口,对于户外使用这款路由器,地线的重要性不言而喻,有了这个接口既可以避免雷击,还防静电,防漏电,可以说厂商在安全性能防护这一块设计的非常到位。

路由器的下侧一面就主要为路由器的接口了,分别为两个网络接口和两个电源接口,其中一个网络接口为WAN\LAN自适应网口,电源接口也是两种不同的接口模式,一个为DC电源适配器供电、一个为端子线工单,而且是支持5V-36V的电压模式。

最后来一张蒲公英R300A的全家福,配件非常齐全,分别为:主机、使用说明书、两根30dBi增益天线、DC电源适配器、还有户外安装使用的膨胀螺丝,而且厂商还随机赠送了两张4G物联网卡,使用时只需扫码自主开通办理即可,非常方便。

对了,需要注意的是,这两张卡里有一张是蒲公英专属物联网卡,这款卡首月激活送5GB高速流量,包年的话是599,每个月有300GB的超大流量,带10多台监控也没有问题的,再就是,这个资费也比安装宽带要便宜不少钱。

像二毛这样使用4G上网卡上网的话,路由器基本上不需要单独设置,只需要设置wifi名称和密码防止有人蹭网即可,而且可以从侧面实时了解网络信号强弱,如果你是个租房族手机流量不够用的话也可以考虑这款路由器。

二毛为了实现远程监控的效果,就必须对它进行智能组网,智能组网听起来挺复杂,实际操作起来非常简单。使用手机或电脑浏览器登录网址http://oraybox.com或 10.168.1.1 通过登录页面的SN码登录进入路由器本地管理。SN码在包装盒或路由器标签处都可以找到,默认登录秘密admin,另外也可以下载向日葵APP来设置操作。

登陆后,通过选择需要的上网方式(宽带拨号、动态IP、静态IP、无线中继、3\4G上网卡等)登陆后,路由器的指示灯显示为绿色常亮时,说明路由器已联网成功,这个时候我们就可以登录到蒲公英路由器云管理页面进行路由器的各种设置了。

设置好自己的家的wifi名称和密码,甚至2.4G\5G两种网络信号都可以自由选择是穿墙还是均衡模式,另外还可以单独设置访客账号和密码。而且蒲公英路由器云管理页面我们还可以看到实时网速,以及连接的终端设备等信息,至于防火墙,网址限制、限速等设置也可以从左侧的菜单栏中完成设置。

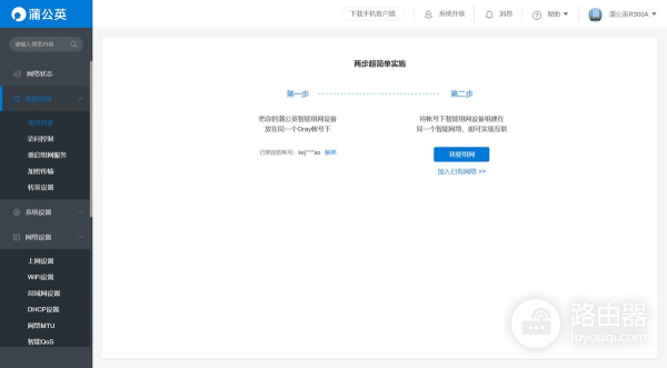
普通的路由器到这里就结束了,可二毛选择蒲公英R300A就是利用它的4G信号模式连接摄像头,所以我们要先给它组个网,从路由器的首页我们就能看到有智能组网的卡片,如果未创建组网,直接点击我要组网即可。

根据页面提示,仅需两步就能轻松完成组网,如果你已经有一个智能网络,直接选择加入已有网络即可以与网内其他设备互联。

如果是新建智能组网,那么你就需要通过注册账号,创建网络来组建智能网络了,组网时,你可以根据自己的需求选择组建对等网络或是集散网络。

完成组网后,就需要添加软硬件成员了,硬件成员就是路由器本身,这个时候需要用到SN码完成绑定,软件成员直接选择联网设备添加即可,添加完毕后你就可以通过设备列表来查看成员状态了。

这个时候,路由器的组网就完成了,不过二毛建议把软件成员的密码更改一下,不然密码都是随机的麻烦又不易记住,再就是最好给成员绑定手机号,这样以后登录直接选择手机号登录就可以远程访问绑定的设备了。完成以上设置后,二毛随时随地就能通过蒲公英客户端完成远程访问了。

添加完成后,智能组网就完成了,是不是超简单?完成智能组网后二毛把老家的摄像头接入这个网络以后就可以远程观看和控制这些设备了。完成设置后,二毛测试了一下实时网速,虽然是使用4G上网卡,可这个网速跟宽带的速率差不多。

另外蒲公英R300A还自带看门狗的功能,可以保证24小时不断网不宕机,这对于二毛这样家里无人或在户外工业区使用的场景是非常给力的存在。

除了以上两种使用场景,因为蒲公英R300A路由器还内置了加密芯片,还可以在超市、医院走廊等对数据安全有要求的场所使用,而且蒲公英R300A路由器的加密芯片采用了与政府银行等机构对数据传输同等级别的加密传输方式,既安全又高效。

总的来说,这款蒲公英智能4G无线工业级路由器R300A不单配备齐全,应用广泛,还在工业级的品质下采用了家用级的售价定位,无论你是作为家用路由,工业路由,还是用作无线中继,4G转无线wifi使用都是非常实惠实用的智能路由器首选。






