Fi经常掉线(Wi-Fi总是掉线)
小编:小丢
更新时间:2022-05-03 21:40
在使用Wi-Fi的时候最大的问题是什么?小伙伴们肯定说,当然是掉线啦。Wi-Fi设备过多、路由器设置等问题造成的掉线断网等问题咱们排除之后。有些小伙伴又反映自己的电脑在使用无线网络时,一段时间不用就会掉线,手机却一直连接很好,只是肿么回事呢?其实这只是一个小小的系统设置问题。

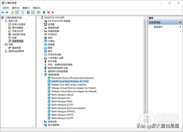
右键桌面计算机选择管理选项。(有些封装的系统镜像右键直接能选择设备管理器)

下拉滚动条找到“网络适配器”并单击,找到自己的无线网卡并对之双击,打开无线网卡属性页面。

右键属性,切换选项卡到“电源管理”项,取消勾选“允许计算机关闭此设备以节约电源”。这样,系统就不会因为系统空闲而断开网络连接,导致掉线了。

如果电脑好路由器都支持5G频段的话,还可以切换选项卡到“高级”处,下拉滚动条到“首选频带”,将值修改为“首选5.2GHz频带”。使用这个频段可以避免电脑旁边的家用电器、无线键鼠的干扰,也可以减少掉线的几率。

如此一来,只要是Wi-Fi路由器的信号覆盖范围内,电脑的无线掉线问题基本可以避免,电脑休眠在进入系统后也不怕断网了,链接稳稳的。






